Web Analytics Made Easy - Statcounter

AS400IBM AS400 SoftwarePower 11 SystemsPower 11 PricingPower 10 SystemsIBM Flashsystems AS/400 Service & Support

Contact us for Pricing or Questions:        (888) 682-5335                *We Ship Worldwide
AS400 Software iSeries Security Auditing Compliance IBM i iSeries Security and Compliance suite includes all the tools needed to audit and lock down app.. Product #: iSeries-Security

iSeries Security Auditing AS400 Access Controls

Brand: AS400 Software
Model Number: iSeries-Security

IBM i iSeries security and compliance software package includes all the tools needed to lock down applications, user access, and monitor system DB2 database activities for FIM via an intuitive GUI interface that any person can use without any training. The iSeries security suite has the most comprehensive group of integrated compliance tools available for the IBM iSeries, with over twenty software modules that enable administrators, security officers and auditors to quickly and easily implement and manage security and compliance tasks. Every step of your job is simplified when using the Enterprise Security suite, from assessing existing iSeries security policies and audit logs to identify suspicious FTP, ODBC/JDBC, IFS activity or user behavior, to automating real-time responses to threats and forwarding event logs to a SIEM or trigger opening a ticket for security analysts to investigate.

Purchase includes Free installation, Free training, Free implementation assistance and unlimited 'How do I' support for as long as the software is on maintenance and support.  Ask for a Free Trial!  Installation and setup takes less than an hour, and you get hands on guided assistance every step of the way.

The IBM iSeries Security provides a suite of tools to manage all systems and LPARs from a single console, runs natively on OS400, allows for unlimited consoles, and adds object level security controls and auditing for users accessing your iSeries via the network with PC applications. Exit programs provide object level security controls and auditing not available from the OS400, and add an additional level of security for applications accessing the iSeries via TCP/IP. Audit reports that you previously ran from green screen are given steroids with its powerful boolean logic, predefined filters and a robust wizard that helps build reports with the desired fields, and will distribute them via email in PDF, CSV, HTML or TXT format and archive them in an IFS folder which can be shared on a network drive.

iSeries security tools included in Enterprise Security Suite are via a GUI interface:

  1. Alert Center (notification and automated responses of critical events)
  2. Application Access Control (object level security for ODBC, JDBC, FTP, IFS and like exit points)
  3. Application Analyzer (graphical summaries of user application activities)
  4. Application Audit (detailed audit log of user access)
  5. Central Audit (audit log of all logs)
  6. Control Panel (customized management and settings)
  7. ES Administration roles (separation of duties)
  8. File Audit (FIM File Integrity Monitoring, DB2 database audit log of field level changes)
  9. Inactive users (user profile management)
  10. Inquiries (system security and user settings)
  11. Management (multi-system integration)
  12. Message Queue Audit (monitors critical messages)
  13. Object Authorizations (manage user authorities)
  14. Power Profile Swapping (control and Audit users needing temporary elevated authority)
  15. QHST Log Audit (monitors critical messages)
  16. Report Generator (100’s of predefined/editable reports)
  17. Session Timeout (customize green screen QINACTITV for users)
  18. Compliance Toolkit
  19. SQL Statement Audit (monitory internal SQL queries)
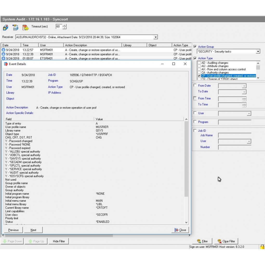
  20. System Audit (quick filters find needles in QAUDJRN)
  21. Profile Management (advanced features for IT & Help Desk to manage users)

One of the best features of the product is its simple, intuitive graphical user interface which enables administrators implement object level security with point and click ease. The iSeries security sutie also has the most advanced tools available for the iSeries platform, and includes many features in the base product that competing tools require an additional license or add-on module, and the license is for unlimited LPARs. The iSeries Security suite is ideal for its multi-system environments with features that can replicate account permissions to other systems, copy alerts, reports and compliance policies between systems, allow user profile management across systems, and other mult-system management features.  In comparison, the security suite is not only the best of breed security product, but also best bang for the buck.

For the majority of companies, the security tools and features available in the base suite are more than enough to satisfy most compliance and security requirements.  However, additional layers of security for encryption, compliance settings, port restrictions, user enablement and password self-service, as well as SIEM and SYSLOG Server integration are available for additional requirements. These additional tools also are all integrated into the base security suite for a fully autonomous solution for your entire enterprise of IBM iSeries systems.

 

Request a Trial

Please let us know your name.
Please write a subject for your message.
Invalid Input
Please let us know your email address.
Please let us know your message.
Invalid Input
Invalid Input